史文娇团队在《Scientific Data》发布2016-2021年中国东北10m分辨率玉米、水稻和大豆产量数据集
作物产量精准制图,是科学开展农业决策、优化资源配置的重要基础,对保障国家粮食安全至关重要。玉米、水稻、大豆作为我国东北主产区三大主要作物,其产量时空分布是粮食生产和农业管理的关键依据。然而,现有作物产量数据集仍存在多作物、大范围、长时序、高分辨率等信息短板,且多依托统计数据降尺度生成,难以捕捉田间尺度产量真实波动,加上传统估产方法存在参数依赖、实测成本高、扩展性不足等问题,严重制约了局地精准农业管理与粮食安全策略制定。
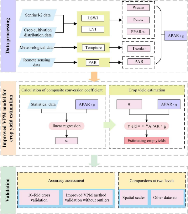
为此,史文娇团队基于哨兵二号遥感影像、气象数据和统计数据等,基于光能利用率模型(VPM)原理,创新融合动态观测指数与综合转换系数,研发出无需依赖田间实测产量数据训练模型的估产新方法,成功绘制2016-2019年我国东北玉米、水稻、大豆主产区10米分辨率高精度作物产量数据集,填补了区域高分辨率长时序产量数据的空白。
该方法大幅提升了产量估算的效率与精度。团队采用田间观测数据、官方统计数据开展双重验证,并与传统估产方法对比,结果显示:玉米、水稻、大豆平均相对误差(MRE)分分别为12%、12%、14 %,数据集精度可靠、一致性强。与现有全球网格化作物产量数据集(GGCP)相比,三种作物整体精度提升32%。
本数据产品可为农业系统时空信息分析与模拟相关研究、农业生产管理、粮食安全相关政策制定等提供科学方法和和数据支持。
相关成果以“A 10 m maize, rice and soybean yield dataset from 2016 to 2021 in Northeast China”为题发表于Nature旗下数据期刊《Scientific Data》,中国科学院地理资源所史文娇研究员为该论文的通讯作者,中国科学院地理资源所客座研究生滕飞为第一作者。
论文信息:Teng, F., Wang, M., Shi, W. et al. A 10 m maize, rice and soybean yield dataset from 2016 to 2021 in Northeast China. Scientific Data. 2026, 13, 344. https://doi.org/10.1038/s41597-026-06719-0
论文网址:https://www.nature.com/articles/s41597-026-06719-0
数据网址:https://doi.org/10.6084/m9.figshare.27717624.v3

图1 作物产量估算流程图

图2 2016-2021年中国东北地区玉米、水稻和大豆单位产量空间分布图
附件下载: